First page of a batch is not scanning
If Fujitsu Paperstream drivers are used and Blank Page Detection is enabled in Paperstream, the first page of the batch after a separator sheet is deleted
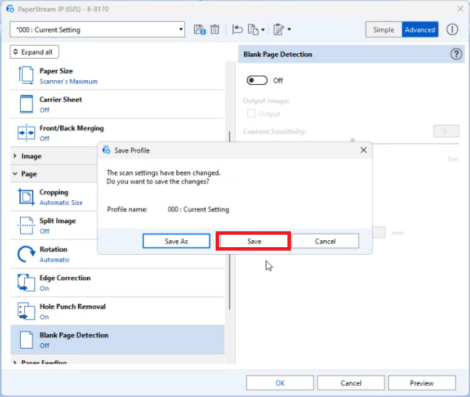
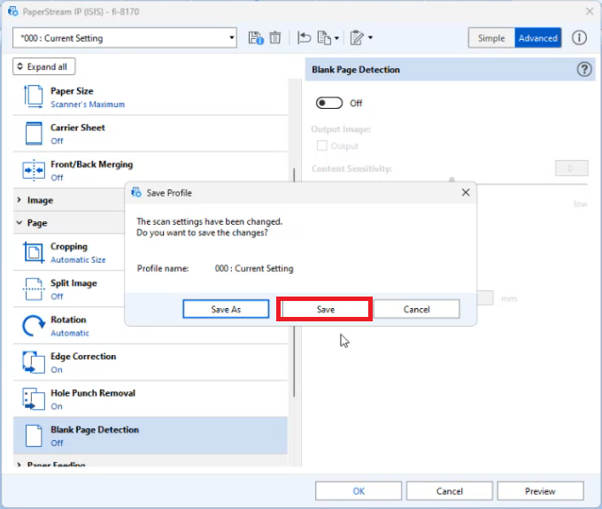
To disable Blank Page Detection in Paperstream:
1. Open the Kofax Scan application
2. Next to to Scan Source, click on the Edit Scan Source Settings button.

3. Click "More..."

4. Click "Advanced"
5. Expand "Page"
6. Click on Blank Page Detection

7. On the right pane, toggle the setting off.
8. Click "OK" then "Save"
